Data Manager Designer
Data Manager Designer is our universal application-building tool for creating custom data entry forms. These forms are then available to Data Manager users.
No programming experience is necessary to build simple applications because Data Manager handles all the behind-the-scenes tasks like Primary Key generation, Master/Detail database referential integrity, etc. However, the built-in scripting engine enables the configuration managers to build complex and compelling applications.
Even though Data Manager Designer is very easy to use, some of our clients prefer that VEMAX builds the data-entry forms for them; therefore, we provide that as a service, giving our clients the ultimate flexibility.
More information and screenshots coming soon.
Data Manager Designer Key Features
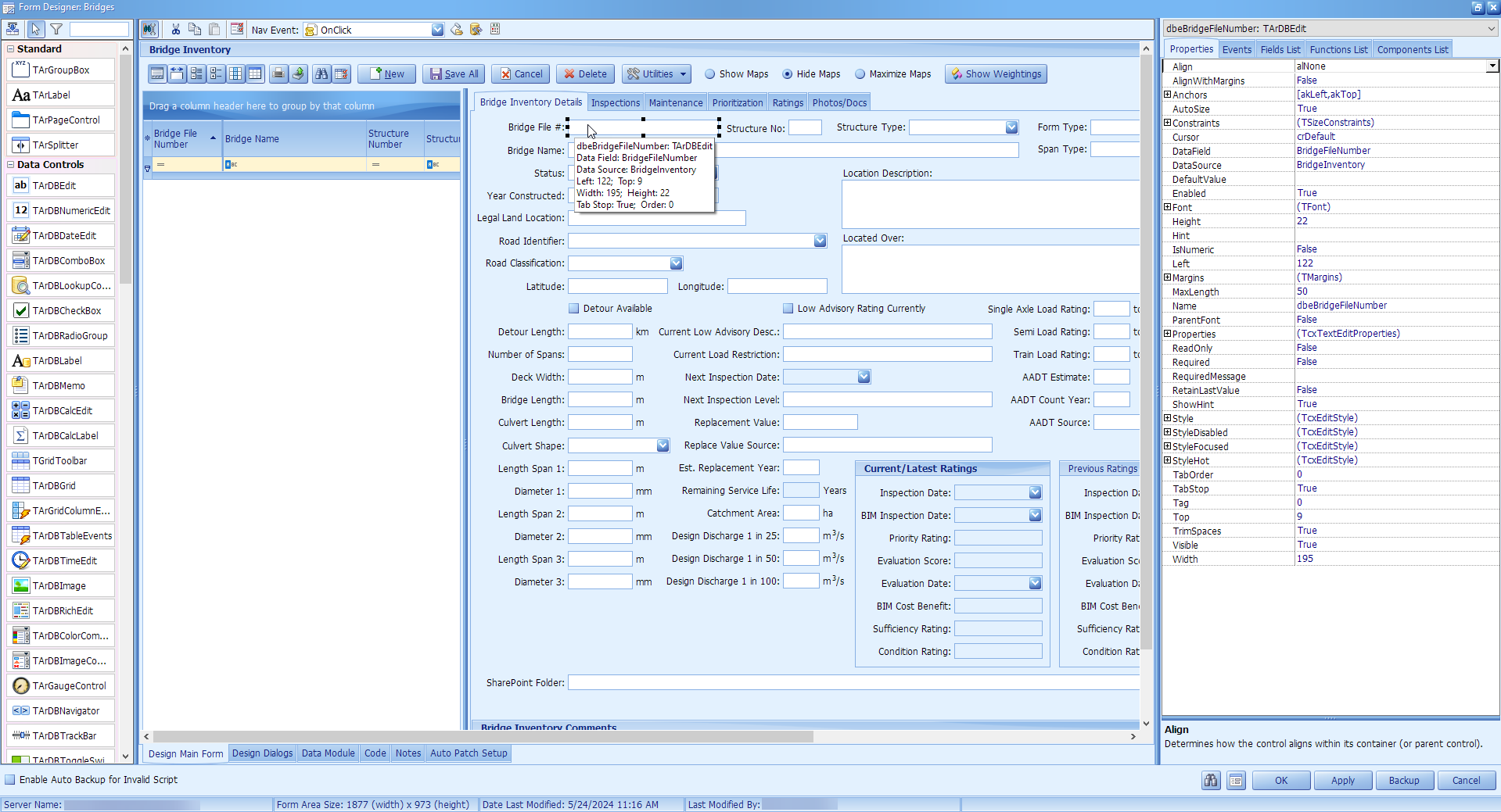
Form Designer:
The advanced built-in form designer makes the possibilities endless for the data-entry forms that can be created.
The Form Designer includes over 80 visual and non-visual, data-aware and non-data-aware components (controls), such as:
Buttons, Checkboxes, Radio Buttons.
Labels, Edit boxes, Date Edit (drop-down calendar), Drop Down Lookup combo boxes,
Grid, Chart,
Group Boxes, Panels, Tab Control, Splitter Control, Images,
GIS map (with support for ESRI™ and GeoMedia™), Google Maps, Open Street Map, GPS, etc.
and many more.
Scripting Engine:
No scripting is required for a complete data-entry form because Data Manager handles all the complex database processing like automatic key generation behind the scenes. However, the Form Designer includes a complete and very advanced scripting engine enabling the configuration Manager to create some very complex forms complete with custom business rules, data processing, and many other programming tasks that may be required.
Navigation:
There are no limits to how many data-entry forms can be created, so simple navigation to these forms is essential. Configuration Managers can easily create configurations and groups to organize the views logically and straightforwardly.
Database Driven:
All the configurations are stored in a central database, so any user in the entire organization can be given access to any number of configurations (and specific forms).
Table Creation and Maintenance:
Databases consist of one or more tables, usually many tables. Data Manager Designer enables Configuration Managers to create as many tables as needed. All data types in Microsoft SQL Server™ are supported.
Query Builder:
The built-in query builder makes creating a Master/Detail data entry form easy. Data Manager automatically handles the referential integrity relationship between multiple tables based on how the tables are joined in the query builder.
Configuration Import/Export:
Some applications are just too complex for a non-technical Configuration Manager to handle. We provide the service of doing complex programming for our clients. For this reason, we added the ability to import and export an entire configuration (or any number of forms within the configuration). After completing the complex tasks, we export the configuration and send it to the Configuration Manager to import. This is all done without adding any burden to the client’s IT staff. Some of our clients prefer that we provide all the development tasks. In those cases, the client does not need Data Manager Designer, just Data Manager.
Microsoft SQL Server™ Databases:
Microsoft SQL Server 2014 and newer are supported database engines. When Microsoft releases a new version of SQL Server, we quickly add support for it.
